Accounts für Educanet2

ACHTUNG: Hier findet sich eine aktualisierte Version der Synchronisation von Educanet2.

Educanet2 ist eine Schweizer Lern- und Arbeitsplattform, die von Bund und Kantonen lanciert wurde und allen Schulen offensteht. An unserer Schule wurde educanet2 bisher noch nicht flächendeckend eingesetzt.

Ursprünglich wollte ich eigentlich Moodle für unsere Schule aufsetzen, aber Aussagen wie die unten, liessen mich dann doch zweifeln…

image

Also wollte ich zuerst mal sehen, wie weit denn die Schweizer Bildungsplattform in der Zwischenzeit gekommen ist. Immerhin ist dort alles gratis und läuft auf fremden Servern, die ich dann nicht selber warten muss. Der weite Weg nach Bern an die e2change hat sich gelohnt. Mit den Werkzeugen “Lernplan” und “Courselets” lässt sich vieles abbilden, das wir mit unseren eigenen Servern nicht anbieten.

Ausserdem arbeiten wir nach dem Sommer mit ECDL Onlinekurs von bitmedia über Educanet2. Daher muss ich vor dem neuen Semester alle Schüler/-innen erfassen.

Die Frage ist aber, wie man eine Institution in unserer Grössenordnung effizient verwalten kann. Scheinbar gibt es sowohl beim Import wie beim Synchronisieren Vor- und Nachteile. Ich habe mich für die Synchronisierung entschieden. Diese lässt sich nicht über die Online Plattform realisieren, sondern nur über das Zusatzprogramm “WebWeaver Desktop für educanet2”.

Gemäss der Hilfe zur Synchronisation mit Webweaver muss man zwei Exceldateien erstellen.

image

Diese beiden Dateien erstelle ich aus Lehreroffice. Für die Lehrkräfte wählt man “Adressen” unter “Allgemeines”. Allenfalls muss man noch unter Ansicht “Alles” auswählen. Nun kann man die ganze Tabelle über “Bearbeiten” –> “Tabelle kopieren” in Excel einfügen und die nicht gebrauchten Spalten löschen.

image

Für die Schülerdatei wählt man “Personaldaten” und dann alle Schüler/-innen (ich habe mir eine Arbeitsgruppe “alle ausser archivierte” erstellt). Auch hier ist darauf zu achten, dass man unter Ansicht “Alles” ausgewählt hat.

image

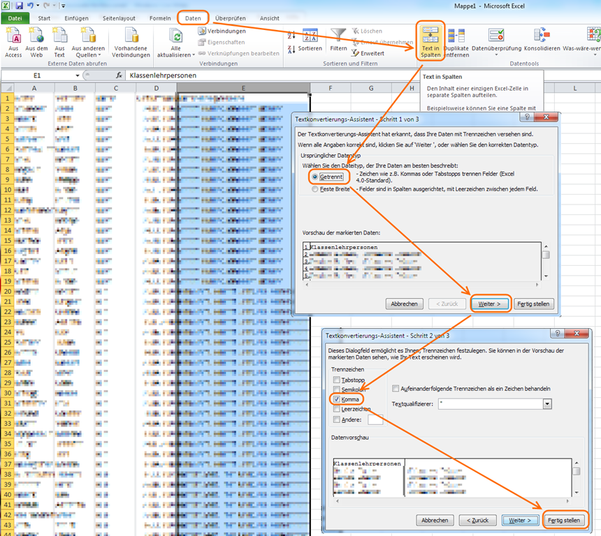
Das Umstellen und Löschen der nicht benötigten Spalten ist schnell erledigt. Bei uns sind aber oft die Parallellehrpersonen gegenseitig als Klassenlehrpersonen eingetragen. In der Spalte Klassenlehrperson stehen also oft zwei oder sogar 3  mit einem Komma voneinander getrennten Namen, obwohl man nur den ersten für die Synchronisation benötigt. Dies kann man aber einfach in Excel über das Register “Daten” –> “Text in Spalten” lösen.

image

Leider stehen bei den Schüler/-innen die Namen der Lehrpersonen in der falschen Reihenfolge Vorname/Nachname. Man kann diese Spalte also nochmals trennen und dann andersrum wieder zusammenführen.

image

Wenn man die beiden Dateien erstellt hat, kann man mit der Synchronisation beginnen. Dazu wählt man beim WebWeaver Desktop “Administration”.

image

Nach der Auswahl der Institution kann man aus dem Menü “Im-/Export” “Synchronisation” wählen.

image

Im sich öffnenden Fenster kann man nun die vorher erstellten Dateien eintragen.

image

Da ich schon einige Lehrkräfte manuell erstellt habe, kommt eine Rückfrage, ob man diese auch synchronisieren möchte. Danach kann man die noch nicht erfassten Lehrpersonen und Schüler/-innen neu anlegen lassen.

image

image

Am Schluss bekommt man eine Datei mit den neuen Passwörtern der neuen Schüler/-innen und Lehrkräften.

Praktisch wäre, wenn man die passenden Excellisten direkt aus Lehreroffice exportieren könnte. Es gibt zwar einen Export von Lehreroffice für educanet2, aber nicht für die praktische Synchronisation mit “WebWeaver Desktop”. Werde einen entsprechenden Wunsch im Lehreroffice Forum stellen. Wenn sie den in gewohntem Tempo umsetzen…

Nachtrag

In der Zwischenzeit habe ich einen “Workaround” gefunden, um zumindest die Erstellung der Schülerdatei stark zu vereinfachen. Dazu erstellt man eine Arbeitsgruppe “alle ausser archivierte” mit allen aktiven Schüler/-innen. Nun kann man über “Tabellen” –> “Neue Tabelle” eine neue Tabelle für diese Arbeitsgruppe erstellen.

image

Durch einen Doppelklick auf die Spaltenüberschrift kann man die Spalte anpassen. Wie im Bild oben kann man nun auf vorhandene Felder zurückgreifen, um die Spalten korrekt füllen zu lassen. Bei “Inhalt” benötigt man der Reihe nach:

[schueler.name]
[schueler.vorname]
[schueler.klasse]
[schueler.birthdate]
[schueler.klasse.teacherid.nachname] [schueler.klasse.teacherid.vorname]

Im Lehreroffice Forum kann man verfolgen, ob Lehreroffice noch eine bessere Lösung anbieten kann.

Hinterlasse einen Kommentar